|
<< Hier KLicken um eine Inhaltsübersicht anzuzeigen >> Navigation: Finanzbuchhaltung > Monatliche/periodische Arbeiten > Datev-Center > Import/Export > Neuer Export |
So erstellen Sie einen neuen DATEV-Export:
1. Markieren Sie in der Baumauswahl des Datev-Centers "Export".

2. Drücken Sie jetzt die Funktionstaste [F3] oder wählen Sie im Menü "Allgemein" den Eintrag "Neue Abrechnung".

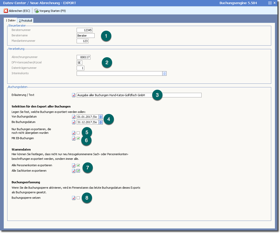
Das Programm öffnet den Eingabedialog "Neue Abrechnung - Export".

Vor Ausführen des Export können Sie noch verschiedene Einstellungen vornehmen.
➊ Steuerberaterdaten ➔ werden aus den Einstellungen übernommen.
➋ Ausgabeeinstellungen, Nummer der Abrechnung (ebenfalls vorgegeben aus den Einstellungen, hier nicht zu ändern)
➌ Erläuterungen zur Ausgabedatei
➍ Zeitraum, für den die Buchungen exportiert werden sollen.
➎ Buchungen erhalten bei der Ausgabe ein Kennzeichen und werden somit festgeschrieben. Eine Änderung von Ausgegebenen Buchungen ist normalerweise nicht möglich. Setzen Sie das Kennzeichen "Nur Buchungen exportieren, die noch nicht übergeben wurden", dann wird auf das Exportkennzeichen geprüft und nur neue Buchungen ausgegeben. (Im Beispielbild ist das Kennzeichen nicht aktiviert, d.h. es würde alle Buchungen - neue und auch bereits übergebene - exportiert.)
➏ Zusätzlich zu den laufenden Buchungen werden auch Eröffnungsbuchungen (Saldenvortragsbuchungen, OP-Vortragsbuchungen) mit übergeben, Das ist im Regelfall nur dann notwendig, wenn das Vorjahr nicht bereits beim Steuerberater vorliegt.
➐ Personen- und Sachkonten werden im Standard nur dann exportiert, wenn Änderungen erfolgt sind oder neue Konten angelegt wurden. Mit dieser Option können Sie erreichen, dass die Personen- und Sachkonten (in DATEV Kontenbeschriftungen genannt) komplett exportiert werden.
➑ Wenn Daten zu Abrechnung an einen Steuerberater übergeben werde, ist davon auszugehen, dass keine Buchungen mehr geändert werden. BüroWARE unterstützt das mit der Möglichkeit, automatisch eine Buchungssperre zu setzen, die verhindert, dass im Zeitraum der Ausgabe neue Buchungen erfasst werden. Dabei wird das "Datum bis" des Exports als Buchungssperre eingetragen.
Diese Buchungssperre finden Sie in den Basisdaten, Menü "Bearbeiten", Menüeintrag "Grundeinstellungen".

3. Starten Sie den Export mit der Funktionstaste [F9] bzw. Klick auf den Button <Vorgang Starten (F9)>.

Zuvor sollten Sie jedoch einen Prüflauf ausgeführt haben, der möglichst ohne Fehler beendet wurde.
Es ist dringend zu empfehlen, alle Fehler vor der Ausgabe zu korrigieren.
Beim Starten des Exports wird die Durchführung des Prüflaufes geprüft und Sie werden zum Ausführen aufgefordert, falls Sie keinen Prüflauf durchgeführt haben.

Informationen zum Prüflauf finden Sie hier.
Hinweis: Datev-Export |
Bei einem größeren Datenbestand sollte der Export der Buchungsdaten pro Monat bzw. quartalsweise erfolgen, da sonst u.U. lange Bearbeitungszeiten entstehen können! Der Export eines bestimmten Zeitraumes kann beliebig wiederholt werden. |
4. Wenn der Export erfolgreich durchgeführt wurde, können Sie die Exportdatei per eMail versenden oder in einem Ordner speichern.