Grundeinstellungen

<< Hier KLicken um eine Inhaltsübersicht anzuzeigen >>

Navigation:  Warenwirtschaft > Stammdaten > Seriennummern >

Grundeinstellungen

In welchen Belegen eine Seriennummernabfrage für Seriennummernartikel erfolgen soll, können Sie innerhalb der Beleggruppen einstellen.

 

 

So aktivieren Sie für einen Beleg die Seriennummernabfrage:

 

1. Rufen Sie den Designer über die ComboBox des Front Office auf.

 

 

2. Klicken Sie mit der Maus im Hauptmenü auf "Einstellungen" und dann auf "Beleggruppen".

 

 

Das Programm öffnet die vorgelagerte Auswahl der Beleggruppen.

 

 

3. Wählen Sie die Beleggruppe aus, für welche die Seriennummernabfrage aktiviert werden soll.

4. Klicken Sie mit der Maus auf den Button <Bearbeiten>, um den Dialog "Erfassen/Ändern Beleggruppen" aufzurufen.

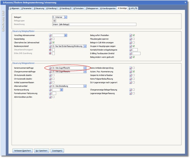
5. Öffnen Sie die Karteikarte "Sonstige" durch Mausklick auf die Registertaste "Sonstige".

 

 

6. Wählen Sie im Feld SERIENNUMMERNABFRAGE eine der folgenden Optionen:
 
0  Wie Zugriffsrecht
Wenn Sie diese Option hinterlegen, wird nach dem Zugriffsrecht des entsprechenden Benutzers entschieden, ob eine Seriennummernabfrage erfolgen soll oder nicht.
 
1  Abfrage
Wird diese Option gewählt, erfolgt eine Seriennummernabfrage, wenn dieses in den Artikelstammdaten hinterlegt wurde.
 
2  Keine Abfrage
Hier erfolgt generell keine Abfrage der Seriennummern.